Создание нового куба

Назад Дальше

 На ленте нажмите кнопку "Новый":

st01

 В появившемся диалоге "Свойства связи с данными" щелкните по вкладке "Поставщик данных", выберите "Microsoft Jet 4.0 OLE DB Provider" и щелкните кнопку "Далее":

st02

 На следующей вкладке диалога щелкните кнопку выбора файла базы данных и выберите файл "NWIND.MDB", расположенный в каталоге "Examples" установленной программы SoftKuB. После этого проверьте подключение к базе данных и щелкните кнопку "ОК":

st03

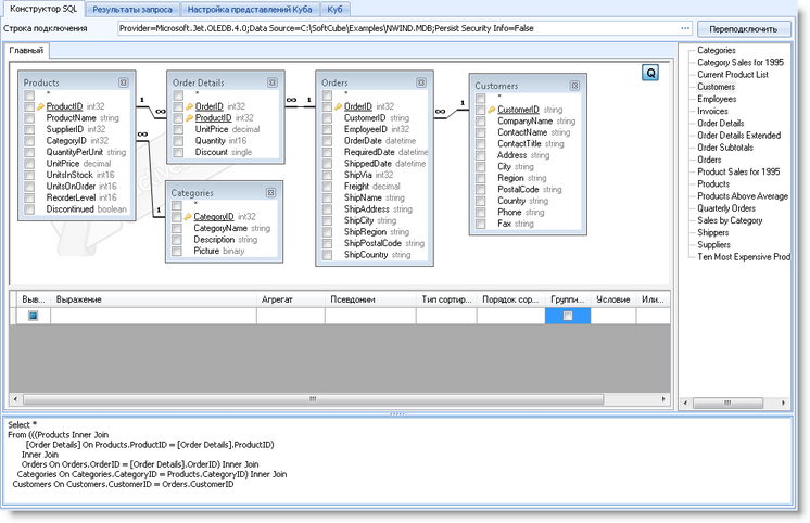
 Подключение установлено. После этого в конструкторе создайте запрос на выборку данных. Для этого выберите таблицы, на основе которых будет создан запрос. В дереве таблиц и запросов щелкните на требуемой таблице дважды либо перетяните её мышью в окно диаграммы запроса в последовательности, обозначенной на рисунке:

 

st04.zoom70

 

 После небольшого упорядочивания отобранных таблиц в окне получится диаграмма следующего вида:

 

st05.zoom70

 

 В бланке запроса укажите выбираемые поля таблиц, критерии отбора, порядок сортировки и др. Отметьте в таблицах поля, по которым планируется сделать отбор:

 

1.Имя клиента - поле "CompanyName" таблицы "Customers". Дайте полю псевдоним "CustomerName"
2.Сумму продажи товара определите как произведение полей "Количество" и "Цена" таблицы "Order Details": [Order Details].Quantity * [Order Details].UnitPrice. Полученному выражению дайте псевдоним "SaleSumma". В поле "Агрегат" определите агрегатную функцию - сумму (Sum)
3.Дата продажи - поле "OrderDate" таблицы "Orders"
4.Категория товара - поле "CategoryName" таблицы "Categories". Обратите внимание - в запросе не использована таблица "Products" явно, однако она используется как транзитная таблица для выбора имени категории товара.
5.Укажите для поля с псевдонимом "CustomerName" тип сортировки - "По возрастанию" и порядок сортировки - 1
6.Укажите для поля с именем "CategoryName" тип сортировки - "По возрастанию" и порядок сортировки - 2
7.Укажите необходимость группировки по полю с псевдонимом "CustomerName" и проверьте установленный признак группировки полей  "OrderDate" таблицы "Orders" и "CategoryName" таблицы "Categories"

 

 В нижней части окна вы увидите результирующий SQL - код:

 

st06.zoom70

 

 Перейдите к следующему шагу мастера, щелкнув кнопку "Вперед" на ленте либо щелкнув вкладку "Результаты запроса". В этом окне вы можете посмотреть результаты запроса и вернуться на предыдущий шаг, если вас что-то не устраивает:

 

st07.zoom70

 

 Данный результат еще не является кубом, однако он уже содержит все данные, на основе которых тот строится. Для превращения этой таблицы в многомерный массив и поддержки функции вращения (пивотинг) данных остается пройти один шаг - щелкните кнопку "Далее" либо вкладку "Настройка представлений куба":

 

st08.zoom70

 

 Здесь Вам необходимо определить, какие поля таблицы будут являться строками, какие - столбцами, какие - данными, отображаемыми на пересечении строк и столбцов, а также какие поля запроса будут фильтрами. Обратите внимание - здесь в качестве фильтров дополнительно (по сравнению с запросом на первом шаге) появились поля с псевдонимами "Year", "Quarter", "Month", "Week" - выделяющие соответственно из даты год, квартал, месяц, неделю. Данные поля добавлены мастером автоматически после анализа запроса и рассчитываются на основании поля "OrderDate". Эти поля соответствуют году, кварталу, месяцу, неделе даты заказа.

 На следующем шаге можно будет менять расположение полей запроса на кубе простым перетаскиванием мышью, "вращая" куб и осуществляя, так называемый, pivoting.

 Обратите внимание - вы можете задавать множество строк (вложение строк) и множество столбцов (вложение столбцов), множество фильтров и множество отображаемых данных, однако визуально восприятие данных значительно усложняется, так что не переусердствуйте на данном этапе, достаточно одного среза по строкам (клиенты) и одного (категории товаров) - по столбцам.

 Переходите к финальному шагу - щелкните кнопку "Далее" или вкладку "Куб":

 

st09-11small

 

Выделите строку и посмотрите на диаграмму, отображающую долевое участие категорий товаров в продажах клиенту "Antonio Moreno Taquerha".
Сравните продажи с клиентом "Bon app'". Для этого выделите строку по этому клиенту, удерживая кнопку "Ctrl"
Смените тип диаграммы - выберите на ленте тип диаграммы - "Столбцы (Bar)". Сравните продажи.

 

 Попробуйте использовать фильтры. Для этого щелкните значок фильтра в прямоугольнике поля запроса "Year of OrderDate"  и отметьте флажок в строке списка - 1995, остальные флажки уберите. Нажмите "ОК". Аналогично для поля "Month of OrderDate" отметьте 3 первых месяца - январь, февраль, март:

 

st13-14small

 

 Посмотрите продажи по клиенту "Around the Horn" за первые 3 месяца 1995 года. Для этого выделите строку по этому клиенту:

 

st15.zoom70

 

 Чтобы рассмотреть продажи первого квартала 1995 года в разрезе месяцев, перетяните поле запроса "Month of OrderDate" в область строк, к полю "CustomerName" (захватите его левой кнопкой мыши, перетяните и отпустите кнопку мыши в положении поля над правой частью "CustomerName"):

 

st16-17small

 

 В полученном кубе выделите категории товара (см. рисунок ниже) с помощью клавиши "Ctrl" и выберите тип диаграммы "Bar" - вы получите сравнение продаж 3 категорий товара по выбранному клиенту за 1 квартал 1995 года (продаж в феврале по этому клиенту не было):

 

st18.zoom70

 

 Также помните, что двойной щелчок по ячейке позволяет использовать Drill Down для переходов между измерениями куба. Будет открыта дополнительная таблица, преобразующая агрегированное значение в детальное представление данных.

 Таким образом, вы можете осуществлять визуализацию данных по любому измерению куба. Степень детализации зависит от запроса, однако не стоит забывать, что сложные запросы на больших объемах данных могут привести к падению быстродействия.

 В завершение раздела справки - сохраните полученный куб. Назовите его "Categories By Customer 1995.sfcb"

 

st19

 

 Вы сможете вернуться к нему позже либо полученный файл отправить другому пользователю. Если для вас достаточно отправить только полученные результаты - сохраните куб или диаграмму в любой удобный для вас формат (с помощью форм "Печать куба" или "Печать диаграммы" соответственно.)